WebRTC
Web Real-Time Communication
- WebRTC
- WebRTC가 해결해야 할 문제들
- 필수 배경 지식: UDP와 NAT
- WebRTC 연결 수립 과정: 4단계
- 전체 플로우 요약
- Links
- References
WebRTC
WebRTC(Web Real-Time Communication) 는 두 에이전트(agent, 웹 브라우저나 앱)간 서로 직접 오디오, 비디오, 데이터를 주고받을 수 있게 해주는 오픈소스 기술로, P2P(Peer-to-Peer) 방식으로 실시간 통신을 지원하여 화상 통화, 채팅, 파일 공유 등 다양한 실시간 웹 애플리케이션을 구축하는 데 사용된다.
WebRTC는 복잡해 보이지만, 본질적으로는 "경로 탐색(ICE) + 보안(DTLS) + 실시간 미디어(SRTP)"의 조합 이다.
WebRTC가 해결해야 할 문제들
WebRTC를 이해하려면 먼저 P2P 통신이 왜 어려운지 알아야 한다.
문제 1: 서로를 어떻게 찾을까?
두 브라우저가 서로 직접 연결하려면 상대방의 IP 주소와 포트를 알아야 한다. 하지만 브라우저는 시작할 때 상대방에 대해 아무것도 모른다. 이를 위해 Signaling 과정이 필요하다.
문제 2: NAT/방화벽을 어떻게 통과할까?
대부분의 사용자는 공유기(NAT) 뒤에 있어서 직접 연결이 불가능하다. 예를 들어:
- 사용자 A: 192.168.0.10 (내부 IP)
- 사용자 B: 192.168.1.5 (내부 IP)
이 두 내부 IP로는 서로 통신할 수 없다. 공인 IP와 포트를 알아내고(STUN), 그것도 안 되면 중계 서버(TURN)를 써야 한다.
문제 3: 안전하게 통신하려면?
인터넷을 통해 음성/영상을 주고받을 때 도청당하지 않으려면 암호화가 필수다. 하지만 UDP는 기본적으로 암호화를 제공하지 않는다. 이를 위해 DTLS/SRTP 가 필요하다.
필수 배경 지식: UDP와 NAT
WebRTC는 주로 UDP를 사용한다. 왜 TCP가 아니라 UDP일까?
UDP: 빠르지만 불안정한 전송
UDP(User Datagram Protocol) 는 TCP와 달리 다음 특징을 가진다:
- 순서 보장 없음: 패킷이 보낸 순서대로 도착하지 않을 수 있음
- 전송 보장 없음: 패킷이 유실되어도 재전송하지 않음
- 연결 상태 없음: 연결 수립/종료 과정이 없음
- 빠른 전송: 핸드셰이크와 재전송 오버헤드가 없어 지연 시간이 짧음

실시간 미디어(음성/영상)는 약간의 패킷 손실보다 빠른 전송이 중요하다. 화상 통화에서 1초 전의 데이터를 재전송받는 것보다, 약간 화질이 떨어지더라도 실시간으로 받는 게 낫다.
UDP는 "Unreliable(신뢰할 수 없는)" 또는 "Null Protocol Service" 라고도 불린다. IP 계층이 제공하는 최소한의 서비스(발신지/수신지 주소 기반 전달)에 포트 번호만 추가한 것이기 때문이다.
정리:
- UDP는 상태를 유지하지 않으며(stateless)
- UDP가 하는 일은 IP 위 계층에서 애플리케이션 포트를 내장하여
'애플리케이션 다중 처리(multiplexing)'에 이용하는 것뿐
NAT: 내부망과 외부망의 장벽
NAT(Network Address Translator) 는 IPv4 주소 부족과 보안 문제를 해결하기 위해 만들어졌다. 공유기가 대표적인 NAT 장비다.
NAT의 문제는 외부에서 내부로 들어오는 연결을 기본적으로 차단 한다는 것이다.
NAT의 철학은 다음과 같다.
- "내부에서 먼저 요청(Outbound)을 보내면, 그 응답(Inbound)만 허용한다"
Unsolicited Inbound Traffic Drop:
- 상황: Peer A(외부)가 Peer B(NAT 뒤 내부)에게 패킷을 보내려 하는 경우
- NAT의 동작: Peer B가 먼저 Peer A에게 패킷을 보낸 적이 없다면, NAT는 Peer A의 패킷을 "요청하지 않은 외부 트래픽" 으로 간주하여 폐기(Drop) 한다.
Symmetric NAT 문제:
- Happy Case: 내부(192.168.0.5:5000)가 Google STUN 서버로 갈 때 211.x.x.x:45000을 할당했다면, 내부가 Peer A에게 갈 때도 똑같이 211.x.x.x:45000을 사용한다.
- Symmetric NAT 문제: 목적지(Destination)가 달라지면 외부 매핑 포트도 무작위로 바뀐다. STUN 서버에게는 Port 45000으로 보였지만, Peer A에게 보낼 때는 Port 51234로 바뀐다. 이것이 NAT Traversal 실패의 주원인이다.
UDP + NAT = 연결 유지 문제
UDP는 연결 종료 시퀀스가 없어서 NAT는 "이 연결이 끝났는지"를 알 수 없다. 그래서 일정 시간(보통 30-60초) 동안 트래픽이 없으면 NAT 테이블에서 해당 항목을 자동으로 삭제한다.
해결책: Bidirectional keepalive packet 을 주기적으로 보내 NAT 테이블을 갱신한다.
WebRTC 연결 수립 과정: 4단계
WebRTC는 다음 4단계를 거쳐 연결을 수립한다:
Phase 1: Signaling → "서로를 어떻게 찾을까?"
Phase 2: Connectivity → "어떤 경로로 연결할까?"
Phase 3: Security → "어떻게 안전하게 통신할까?"
Phase 4: Media → "실제 미디어를 전송하자"
Phase 1: Signaling - 서로를 어떻게 찾을까?
Signaling Server
두 피어가 통신하려면 먼저 상대방의 정보를 교환해야 한다. 하지만 아직 직접 연결이 안 되므로, 중간 서버(Signaling Server) 를 통해 정보를 교환한다.

WebRTC 에이전트를 생성했을 때, 상대 피어에 대해 아는 것은 없다. 시그널링은 통화를 가능하게 만드는 초기 부트스트랩 단계다. 이 값들을 교환한 뒤에는 WebRTC 에이전트끼리 직접 통신할 수 있다.
Signaling Server는 주로 WebSocket을 사용하지만 필수는 아니다. HTTP Long Polling이나 다른 방법도 가능하다.
SDP: Session Description Protocol
교환할 정보의 형식이 SDP(Session Description Protocol) 다. SDP는 다음 정보를 담고 있다:
- 미디어 종류 (오디오/비디오)
- 코덱 정보 (Opus, VP8 등)
- ICE 후보 정보 (연결 가능한 IP:Port)
- 보안 정보 (DTLS fingerprint)
WebRTC 주요 SDP 속성:
| 속성 | 설명 |
|---|---|
| group:BUNDLE | 여러 미디어를 하나의 네트워크 연결로 다루는 방식 |
| fingerprint:sha-256 | DTLS 인증서의 해시값 (상대방 검증용) |
| setup | DTLS 역할 (active/passive/actpass) |
| mid | Media ID (각 미디어 스트림 식별자) |
| ice-ufrag | ICE 인증용 사용자 식별자 |
| ice-pwd | ICE 인증용 비밀번호 |
| rtpmap | RTP Payload Type과 코덱 매핑 |
| candidate | ICE 후보군 (통신 가능한 IP:Port) |
| ssrc | RTP 스트림 고유 식별자 |
WebRTC 클라이언트가 생성한 SDP 예시:
v=0
o=- 3546004397921447048 1596742744 IN IP4 0.0.0.0
s=-
t=0 0
a=fingerprint:sha-256 0F:74:31:25:CB:A2:13:EC:28:6F:6D:2C:61:FF:5D:C2:BC:B9:DB:3D:98:14:8D:1A:BB:EA:33:0C:A4:60:A8:8E
a=group:BUNDLE 0 1
m=audio 9 UDP/TLS/RTP/SAVPF 111
c=IN IP4 0.0.0.0
a=setup:active
a=mid:0
a=ice-ufrag:CsxzEWmoKpJyscFj
a=ice-pwd:mktpbhgREmjEwUFSIJyPINPUhgDqJlSd
a=rtpmap:111 opus/48000/2
a=candidate:foundation 1 udp 2130706431 192.168.1.1 53165 typ host
a=candidate:foundation 1 udp 1694498815 1.2.3.4 57336 typ srflx
m=video 9 UDP/TLS/RTP/SAVPF 96
c=IN IP4 0.0.0.0
a=setup:active
a=mid:1
a=rtpmap:96 VP8/90000
이 SDP로부터 알 수 있는 것:
- 오디오(Opus)와 비디오(VP8) 두 개의 미디어 섹션
- 둘 다 sendrecv (양방향 송수신 가능)
- ICE 후보와 인증 정보 포함
- DTLS fingerprint로 안전한 통화 설정 가능
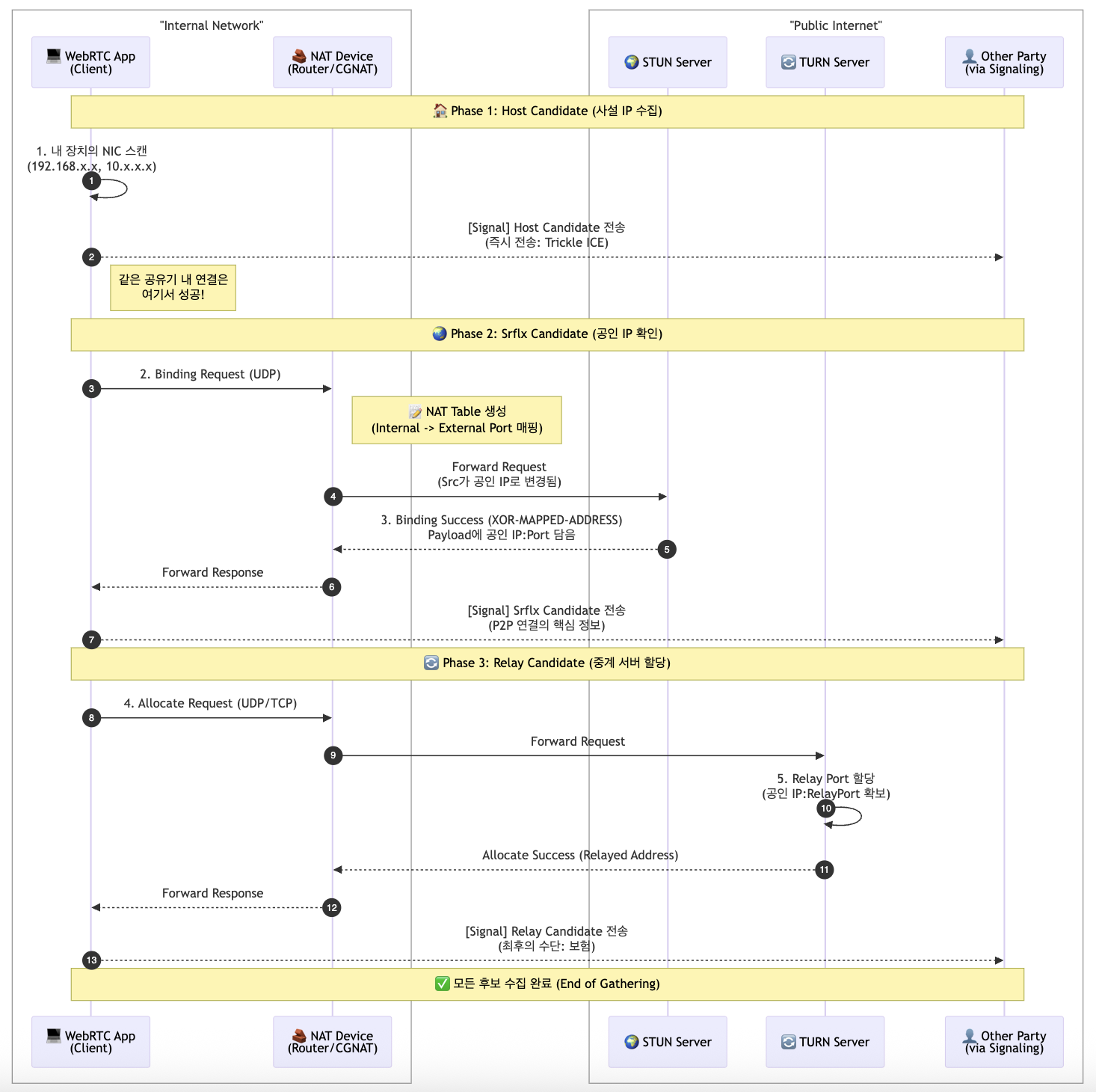
Phase 2: Connectivity - 어떤 경로로 연결할까?
SDP를 교환했지만 아직 실제로 패킷을 주고받을 수 없다. NAT 때문이다. 이제 실제로 연결 가능한 경로 를 찾아야 한다.
ICE: Interactive Connectivity Establishment
ICE(Interactive Connectivity Establishment) 는 NAT/방화벽 환경에서 실제로 UDP 패킷이 왕복 가능한 네트워크 경로를 찾는 프로토콜이다.

ICE의 전략은 간단하다: "직접 패킷을 보내서 되는지 안 되는지 시험한다"
각 Peer는 다음 후보들을 수집한다:
| 타입 | 의미 |
|---|---|
| Host | 로컬 IP (192.168.x.x 등) |
| Srflx | STUN으로 얻은 공인 IP |
| Relay | TURN 서버 주소 |
STUN: 나의 공인 IP를 알아내기
STUN(Session Traversal Utilities for NAT) 은 호스트가 자신의 공용 IP와 포트를 알아내는 프로토콜이다.

STUN 동작 원리:
- [Internal] 클라이언트(192.168.1.5:5000)가 STUN 서버(8.8.8.8:3478)로 패킷 전송
- [NAT] NAT가 패킷을 가로채서 헤더를 변조하고 매핑 테이블에 기록
Protocol | Internal Addr | External Addr | Destination
UDP | 192.168.1.5:5000 | 211.45.10.2:45000 | 8.8.8.8:3478
- [NAT Masquerading] 패킷의 Source를 211.45.10.2:45000으로 바꿔서 전송
- [Response] STUN 서버가 "당신의 주소는 211.45.10.2:45000입니다"라고 응답
- [NAT Lookup] NAT가 테이블을 보고 내부(192.168.1.5:5000)로 전달
STUN이 해결하는 것:
- 애플리케이션이 자신의 공용 IP와 포트를 알게 됨
- 상대에게 줄 수 있는 유효한 주소 확보
- NAT 테이블에 라우팅 값이 입력되어 인바운드 패킷 수신 가능
- Keep-alive ping으로 NAT 테이블 갱신
TURN: 모든 것이 실패했을 때
TURN(Traversal Using Relays around NAT) 은 직접 연결이 불가능할 때 사용하는 중계 서버다.

TURN 동작 방식:
- 양쪽 클라이언트 모두 TURN 서버에 할당 요청 및 권한 협상
- 양쪽 피어가 TURN 서버에게 데이터를 보냄
- TURN 서버가 다른 피어에게 중계
TURN을 사용하면 더 이상 P2P가 아니게 된다. 따라서 비용이 많이 들고 지연이 증가한다.
ICE Connectivity Check
ICE는 수집한 모든 후보 조합을 시험한다:
Candidate A:
- 192.168.0.10:53421 (Host)
- 13.124.xxx.xxx:62001 (Srflx)
- turn.example.com:3478 (Relay)
시험 순서 (우선순위):
- Host ↔ Host (가장 빠름)
- Srflx ↔ Srflx (STUN)
- Host ↔ Srflx
- Relay ↔ Anything (TURN, 최후 수단)
A (Srflx) ---> B (Srflx) ❌ (NAT 차단)
A (Relay) ---> B (Relay) ✅
성공한 Candidate Pair가 선택되면 이후 이 경로로 통신한다.
Phase 3: Security - 어떻게 안전하게 통신할까?
연결 경로를 찾았지만 아직 암호화되지 않았다. 인터넷에 음성/영상을 암호화 없이 보낼 수는 없다.
DTLS: UDP를 위한 TLS
DTLS(Datagram Transport Layer Security) 는 한마디로 "UDP 위에서 동작하도록 개조된 TLS" 다.
왜 TLS를 그대로 쓸 수 없나?
TLS는 하위 계층(TCP)이 다음을 보장한다고 믿는다:
- Reliability: 패킷은 절대 유실되지 않는다
- Ordering: 패킷은 보낸 순서대로 도착한다
하지만 UDP는 둘 다 보장하지 않는다. 따라서 DTLS는:
- TLS의 보안성은 유지하면서
- 자체적인 재전송 및 순서 제어 기능을 탑재
DTLS 동작 시점:
ICE 성공 (경로 확보)
→ DTLS Handshake (암호화 터널 수립)
→ SRTP Key 생성 (미디어 암호화 키)
DTLS의 역할:
- 미디어(SRTP)와 데이터(SCTP) 보호
- DataChannel(파일 전송, 채팅)은 SCTP 패킷이 DTLS 안에 캡슐화되어 전송
Phase 4: Media - 실제 미디어를 전송하자
이제 안전한 경로가 확보되었다. 실제 음성/영상을 보낼 차례다.
SRTP: Secure RTP
SRTP 는 실제 음성, 영상 데이터를 암호화해서 전송한다. RTP 패킷을 암호화하고 무결성을 보호한다.
SRTP Key는 DTLS Handshake 결과로 생성된다.
전체 플로우 요약
WebRTC 연결 수립의 전체 과정을 정리하면:
1. [Signaling] SDP 교환 via Signaling Server
- "내가 할 수 있는 것: Opus 오디오, VP8 비디오"
- "내가 시도할 수 있는 주소: 192.168.1.5, 211.45.10.2:45000"
2. [ICE] 실제 연결 가능한 경로 찾기
- STUN: "내 공인 주소는 211.45.10.2:45000이구나"
- ICE Connectivity Check: Host → Srflx → Relay 순서로 시험
- 성공: "Srflx ↔ Srflx 경로로 연결됨"
3. [DTLS] 암호화 터널 수립
- TLS Handshake (UDP 버전)
- 상대방 인증서 검증 (SDP의 fingerprint와 비교)
- SRTP Key 생성
4. [SRTP] 미디어 전송 시작
- 암호화된 음성/영상 패킷 전송
- DataChannel은 DTLS 안의 SCTP로 전송
각 단계의 핵심 질문:
- ICE → "이 길로 패킷이 실제로 가나?"
- DTLS → "이 길이 안전한가?"
- SRTP → "그럼 이제 암호화해서 미디어 보내자"
Links
References
- HIGH PERFORMANCE BROWSER NETWORKING / O'REILLY / Ilya Grigorik